ChatGPT付费智能AI创作系统源码运营版提供卡密会员服务,涵盖内容涵盖内容润色、扩展优化与SEO优化,旨在提供全面的AI创作服务,包括智能AI创作系统源码、用户界面设计、运营策略等
ChatGPT支付智能人工智能写作系统源代码完全操作版本带卡密VIP,操作系统是ThinkPHP架构带组装构建教程,带支付包设置和支付卡密系统软件。
这是一套基于ThinkPHP框架开发的可操作的ChatGPT系统源代码。最近,Chat在风口上。这个源代码本身是通过个人尝试的 极端操作,非常完美的卡密销售,最好使用海外服务器,速度更快,中国需要使用反代理。
使用教程
1.组装宝塔面板 php版本 7.1-8.0 5.7.7.mysql版本的mysql版本
2.倒入跟踪目录下的数据库系统
3.更改config.数据库系统在env文档中的信息
4.设置操作文件目录如下:public
5.假静态设置为:thinkphp
6.登录后台/admin admin账号密码admin
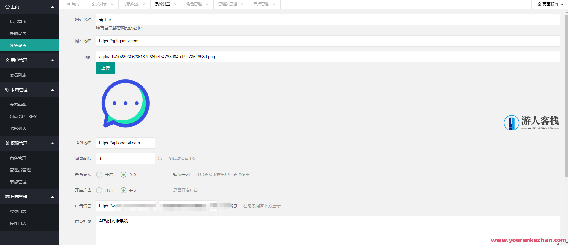
7.修改系统配置的环境变量 网站域名 logo 等信息

相关阅读:
1、出售支付宝接口淘宝COD一单500附带价值998元的无需网站免费申请COD与支付宝接口即时到账教程
2、支付宝转账截图软件支付宝收入展示修改软件最新绿色免费下载版
3、爱蜗影视优码双端影视+支持对应苹果CMS+支持代理+在线支付【源码+教程】
4、企业记账报税公司注册商务服务网站pbootcms模板,财务会计类网站搭建【源码+教程】
5、服务器iis安装+建立多个网站+服务器安全设置(共计3课)
6、微信扫码支付系列课,支付接口接入必备技术,实现在线自动化收款(5节课)
8、全开源ChatGPT Plus/Claude Pro账号共享服务系统源码
1.仅限用于学习和研究目的;不得将上述内容用于商业或者非法用途,否则,一切后果请用户自负。我们非常重视版权问题,如有侵权请点击版权投诉。敬请谅解!
2.如遇下载链接失效、解压密码错误等问题请点击 提交工单
3.在下载源码前,请务必要仔细阅读并接受 购前/下载协议 购买即视为您同意该协议!
蓝星智库 » ChatGPT付费智能AI创作系统源码完全运营版带卡密会员,智能AI创作系统源码运营版,付费会员卡密助力ChatGPT








